如何开通及设置微信商家转账功能?
第一步:申请商家转账功能
登录 微信支付商户平台> 产品中心 > 运营工具 > 商家转账 > 申请开通,按页面指引完成开通。
步骤一:登录商户平台,点击“产品中心”

步骤二:点击“商家转账”

步骤三:点击“申请开通”

步骤四:点击“选择转账场景”

步骤五:开通成功

第二步:获取微信支付
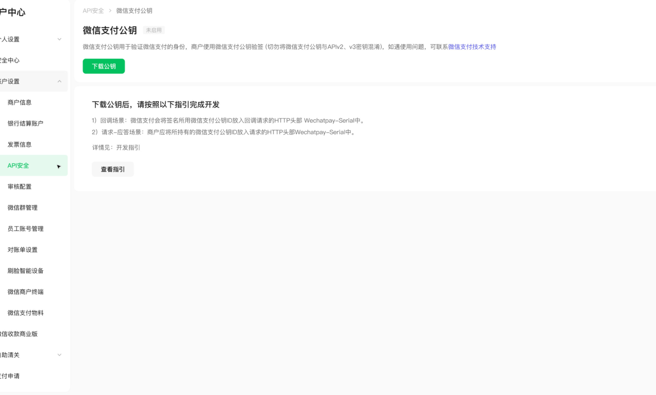
超级管理员或者安全联系人登录商户平台,进入账户中心-API安全页面,点击申请公钥后,可下载微信支付公钥
1)帐户中心->API安全 | (2)微信支付公钥入口页面 | (3)微信支付公钥详情页(点击下载公钥后,可看到公钥id) |
|---|---|---|
|
|
|
如何获取微信支付公钥
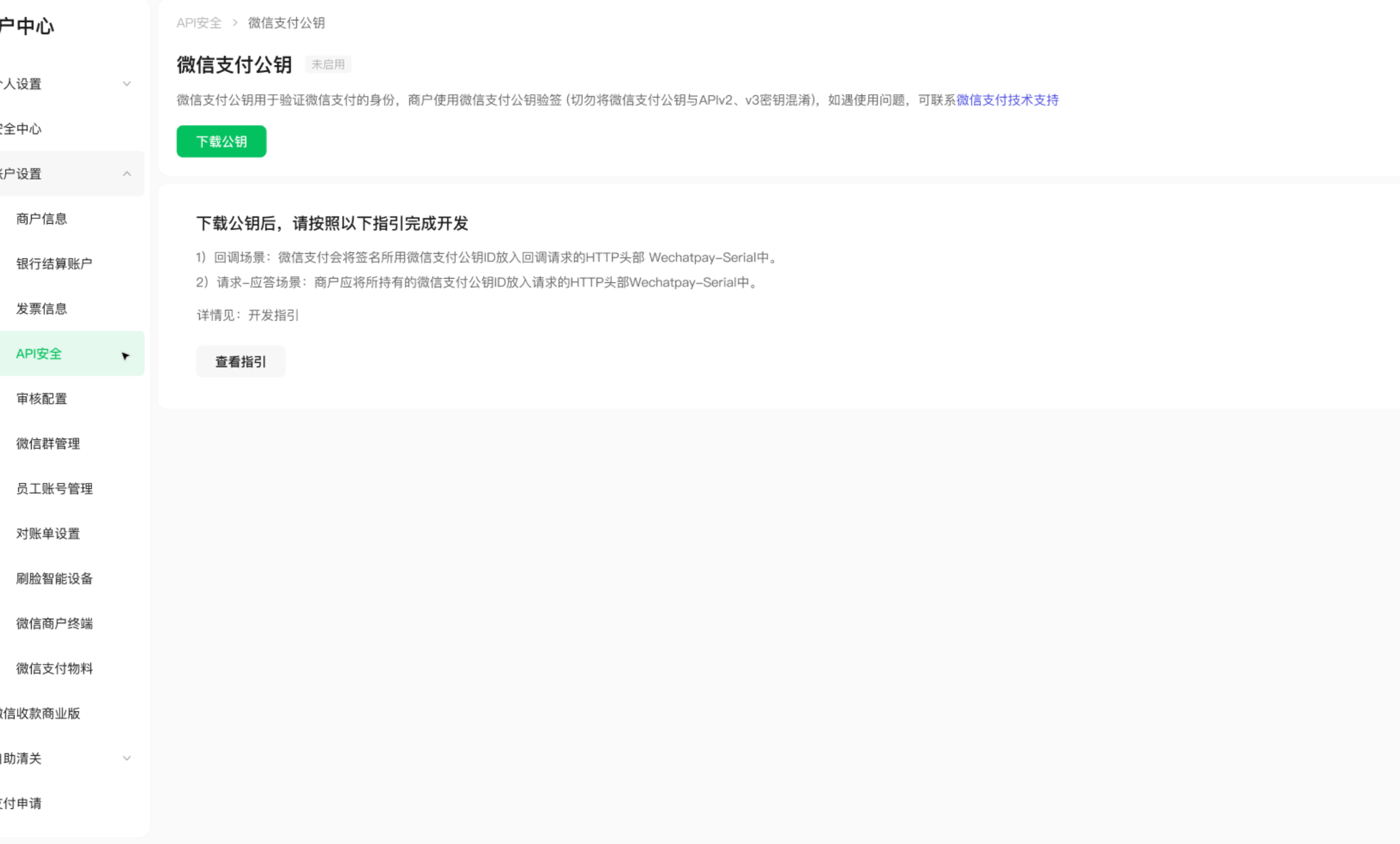
超级管理员或者安全联系人登录商户平台,进入账户中心-API安全页面,点击申请公钥后,可下载微信支付公钥
1)帐户中心->API安全 | (2)微信支付公钥入口页面 | (3)微信支付公钥详情页(点击下载公钥后,可看到公钥id) |
|---|---|---|
|
|
|
第三步:按要求填入下列信息






